Pilz Releases New Software for Automation System PSS 4000
August 16, 2021
New System Release for the Automation System PSS 4000 1.22
Download projects without any software
Now you can prepare the data for operating your machine via an indirect project download, without any connection between the software PAS4000 and your devices.
It’s as simple as this:
Your project is divided into individual device projects. You can save these device projects together with the naming data on SD cards or in a directory. To complete the indirect download, transfer the device projects manually to the devices by inserting the SD card into a device and performing the deliberate operator action, for example.
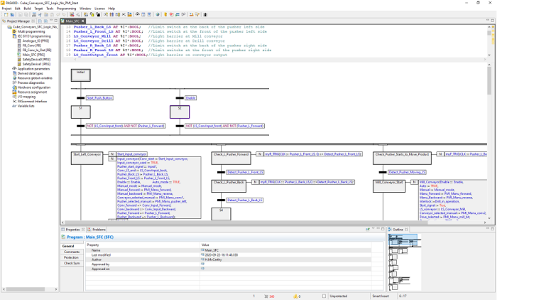
IEC61131 programming possible with SFC editor
In PAS4000 you can now also use the programming language Sequential Function Chart (SFC).
You can use this graphics-oriented language to create program and function block type POUs.
The benefit to you: The instruction part is displayed graphically.
Also new:
- New PITmode blocks in the PAS4000 library
- FS_MSO_PITreader_Keypad
- FS_MSO_PITreader_Keypad_PLC
- New API commands
- Open existing project: This command opens an existing project.
- Delete block
- Output list of all POUs in the project
- The operator terminals in the PMI v8 series are now also supported
- PMI v807
- PMI v812
- PMI v815
Learn more about the system and product range HERE.










